Chào mừng bạn đến với bài học về Lý thuyết Bảng tần số và biểu đồ tần số trong chương trình Toán 9 Kết nối tri thức. Bài học này sẽ cung cấp cho bạn những kiến thức cơ bản và quan trọng nhất về chủ đề này.
Chúng ta sẽ cùng nhau tìm hiểu cách xây dựng bảng tần số, các loại biểu đồ tần số phổ biến và cách sử dụng chúng để phân tích dữ liệu một cách hiệu quả.
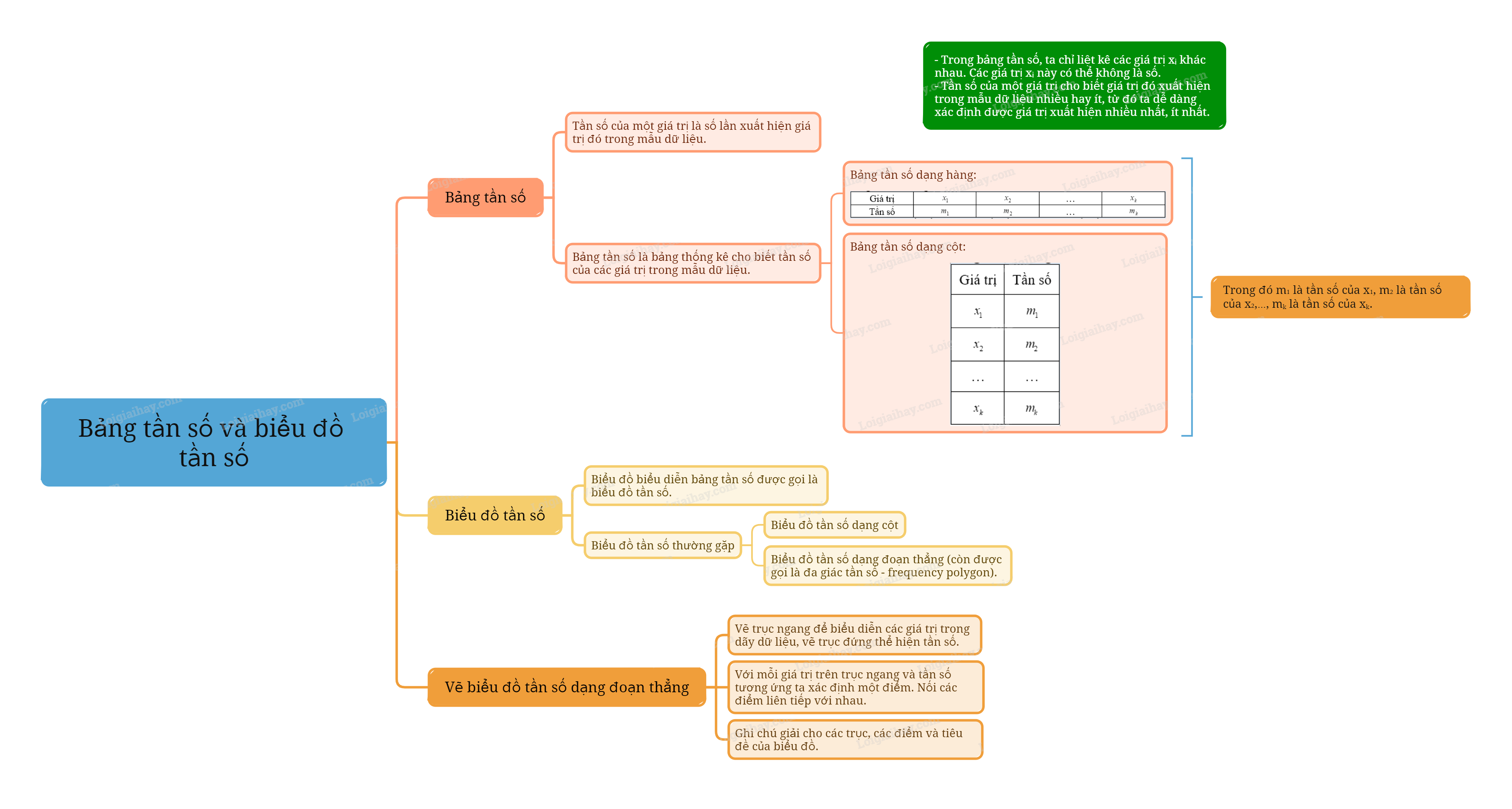
1. Bảng tần số - Tần số của một giá trị là số lần xuất hiện giá trị đó trong mẫu dữ liệu.
1. Bảng tần số
- Tần số của một giá trị là số lần xuất hiện giá trị đó trong mẫu dữ liệu. - Bảng tần số là bảng thống kê cho biết tần số của các giá trị trong mẫu dữ liệu. Bảng tần số có dạng sau:
Trong đó \({m_1}\) là tần số của \({x_1}\), \({m_2}\) là tần số của \({x_2}\),…, \({m_k}\) là tần số của \({x_k}\). Bảng tần số cũng được cho ở dạng cột:
|
Ví dụ: Thống kê khối lượng rau thu hoạch một vụ (đơn vị: tạ) của mỗi hộ gia đình trong 38 hộ gia đình tham gia chương trình trồng rau theo tiêu chuẩn VIETGAP như sau:
5 5 6 6 6 7 4 4
5 5 7 8 8 9 4 5
7 4 10 7 7 7 6 6
5 7 8 9 8 8 9 9
9 8 7 5 10 8
Trong 38 số liệu thống kê ở trên có 7 giá trị khác nhau là:
\({x_1} = 4;{x_2} = 5;{x_3} = 6;{x_4} = 7;\)
\({x_5} = 8;{x_6} = 9;{x_7} = 10\)
Tần số của giá trị \({x_1},{x_2},{x_3},{x_4},{x_5},{x_6},{x_7}\) lần lượt là:
\({m_1} = 4;{m_2} = 7;{m_3} = 5;{m_4} = 8;\)
\({m_5} = 7;{m_6} = 5;{m_7} = 2\)
Bảng tần số của mẫu số liệu thống kê là:

Nhận xét: Trong bảng tần số, ta chỉ liệt kê các giá trị \({x_i}\) khác nhau. Các giá trị \({x_i}\) này có thể không là số.
Tần số của một giá trị cho biết giá trị đó xuất hiện trong mẫu dữ liệu nhiều hay ít, từ đó ta dễ dàng xác định được giá trị xuất hiện nhiều nhất, ít nhất.
2. Biểu đồ tần số
Biểu đồ biểu diễn bảng tần số được gọi là biểu đồ tần số. Biểu đồ tần số thường gặp là biểu đồ tần số dạng cột và biểu đồ tần số dạng đoạn thẳng (còn được gọi là đa giác tần số - frequency polygon). |
Ví dụ: Hai biểu đồ này cùng biểu diễn dữ liệu “Kết quả kiểm tra môn Toán”:

Cách vẽ biểu đồ tần số dạng đoạn thẳng:
Bước 1. Vẽ trục ngang để biểu diễn các giá trị trong dãy dữ liệu, vẽ trục đứng thể hiện tần số. Bước 2. Với mỗi giá trị trên trục ngang và tần số tương ứng ta xác định một điểm. Nối các điểm liên tiếp với nhau. Bước 3. Ghi chú giải cho các trục, các điểm và tiêu đề của biểu đồ. |
Ví dụ: Vẽ biểu đồ tần số dạng cột và biểu đồ tần số dạng đoạn thẳng biểu diễn bảng thống kê số anh, chị, em ruột của các bạn trong lớp:

- Vẽ biểu đồ tần số dạng cột:

- Vẽ biểu đồ tần số dạng đoạn thẳng:
Bước 1. Vẽ các trục.

Bước 2. Xác định các điểm và nối các điểm liên tiếp với nhau.

Bước 3. Ghi chú giải cho các trục, các điểm và tiêu đề của biểu đồ.


Bảng tần số và biểu đồ tần số là những công cụ quan trọng trong thống kê, giúp chúng ta tổ chức, trình bày và phân tích dữ liệu một cách hiệu quả. Trong chương trình Toán 9 Kết nối tri thức, việc nắm vững lý thuyết này là nền tảng để giải quyết các bài toán thực tế và hiểu sâu hơn về thế giới xung quanh.
Bảng tần số là một bảng liệt kê các giá trị khác nhau của một biến và tần số xuất hiện của mỗi giá trị đó. Tần số là số lần một giá trị xuất hiện trong một tập dữ liệu.
Ví dụ, xét tập dữ liệu về điểm kiểm tra Toán của 10 học sinh: 7, 8, 5, 6, 7, 9, 8, 7, 6, 10. Ta có thể xây dựng bảng tần số như sau:
| Điểm | Tần số |
|---|---|
| 5 | 1 |
| 6 | 2 |
| 7 | 3 |
| 8 | 2 |
| 9 | 1 |
| 10 | 1 |
Có nhiều loại biểu đồ tần số khác nhau, mỗi loại phù hợp với một loại dữ liệu và mục đích phân tích khác nhau. Một số loại biểu đồ tần số phổ biến bao gồm:
Để xây dựng một biểu đồ tần số, ta thực hiện các bước sau:
Bảng tần số và biểu đồ tần số có nhiều ứng dụng trong thực tế, bao gồm:
Bài tập 1: Một cửa hàng bán được các số lượng áo sơ mi như sau trong một tuần: 20, 25, 30, 22, 28, 25, 32. Hãy xây dựng bảng tần số và biểu đồ cột để biểu diễn dữ liệu này.
Bài tập 2: Một lớp học có 30 học sinh, trong đó có 12 học sinh thích môn Toán, 10 học sinh thích môn Văn, 8 học sinh thích môn Anh. Hãy xây dựng biểu đồ tròn để biểu diễn tỷ lệ học sinh thích mỗi môn học.
Lý thuyết Bảng tần số và biểu đồ tần số là một phần quan trọng của chương trình Toán 9 Kết nối tri thức. Việc nắm vững lý thuyết này sẽ giúp bạn giải quyết các bài toán thống kê một cách dễ dàng và hiệu quả. Hãy luyện tập thường xuyên để củng cố kiến thức và nâng cao kỹ năng của mình.